Shakil Mahmud Shuvo

profile.jpg

About Me

As a passionate Machine Learning Researcher, I thrive on pushing the boundaries of AI to solve real-world challenges. My research journey has led me through diverse areas of machine learning, from medical imaging and natural language processing to computer vision, resulting in 6 peer-reviewed publications where I’ve contributed as both lead and collaborative researcher.

My professional experience spans both academia and industry. Currently, I work as an Associate Data Scientist at Cognitus Consulting LLC, where I architect large language model solutions for Fortune 500 clients. This role has deepened my understanding of practical AI deployment while reinforcing my belief that the most impactful research bridges theoretical innovation with real-world application.

Research Philosophy

I believe in the transformative power of machine learning across domains. While my published work focuses on healthcare AI, I'm eager to explore new frontiers in ML - from reinforcement learning and generative models to emerging paradigms in AI. Every new challenge is an opportunity to learn, adapt, and innovate.

My academic foundation was built at Rajshahi University of Engineering & Technology (RUET), where I earned my B.Sc. in Computer Science & Engineering. During my time there, I served as a research assistant at the Young Learners’ Research Lab, where I discovered my passion for pushing the boundaries of what’s possible with AI.

Research Journey & Aspirations

Throughout my research career, I’ve developed expertise in:

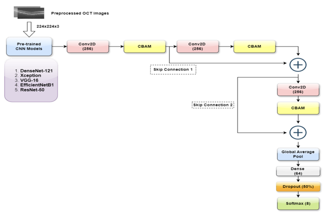
  • Medical AI Systems: Creating innovative architectures for brain tumor classification, retinal disease detection, and glioma segmentation
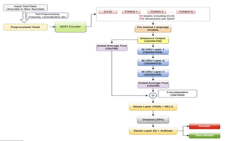
  • NLP Applications: Building BERT-based models for mental health applications, including early detection of suicidal ideation
  • Computer Vision: Implementing attention mechanisms and fusion techniques for enhanced image analysis
  • Cross-Domain Learning: Applying transfer learning and ensemble methods across different problem spaces

What excites me most is the unexplored potential of machine learning. I’m actively seeking PhD opportunities where I can contribute to cutting-edge research while continuously expanding my horizons. Whether it’s developing novel architectures, exploring theoretical foundations, or applying ML to entirely new domains, I approach each challenge with curiosity and determination.

Looking Forward

I'm particularly interested in emerging areas like federated learning, multimodal AI, explainable AI systems, and the intersection of ML with other fields. My goal is not just to advance the state-of-the-art, but to ensure AI technologies are accessible, interpretable, and beneficial for all.


Selected Papers

  1. suicidal ideation preview
    Shakil Mahmud Shuvo, Navia Novely, Md. Farukuzzaman Faruk, Azmain Yakin Srizon, S. M. Mahedy Hasan
    Proceedings of the 3rd International Conference on Computing Advancements (ICCA), 2024
    First Author
    Abstract Paper
  2. retinal OCT preview
    Navia Novely, Shakil Mahmud Shuvo, Md. Farukuzzaman Faruk
    Proceedings of the 3rd International Conference on Computing Advancements (ICCA), 2024
    Second Author
    Abstract Paper

Want to explore more of my research?

View All Publications in Research Page